共计 2647 个字符,预计需要花费 7 分钟才能阅读完成。





















航模与无人机UAV区别
航模:RC 无人机:autopilot
机架
F450 轴距450mm AC=318mm=12.5inch(搭配的桨叶)
桨叶
1045 直径10inch,45inch:螺旋桨距(转一周前进的距离)
子弹头固定螺旋桨

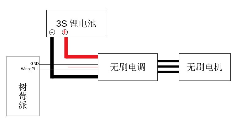
电调ESC
电调全称电子调速器,英文Electronic Speed Control,简称ESC。
1)电调最基本的功能就是电机调速
2)为遥控接收器上其它通道的舵机供电
3)充当换相器的角色

新的ESC校准
最高油门,最低油门
电调功率
通常以安数A来表示,如10A、 20A、30A。不同电机需要配备不同安数的电调,安数不足会导致电调甚至电机烧毁 。
电压范围
电调能够正常工作所允许输入的电压范围也是非常重要的参数。一般在电调说明书上可以看到标注例如“3-4S LiPo”字样,表示这个电调适用于3到4节电芯串联的锂聚合物电池,也就是说它的电压范围为11.1V˜14.8V。
刷新频率
电机的响应速度与电调的刷新速率有很大关系。在多旋翼开始发展之前,电调多为航模飞机而设计,航模飞机上的舵机由于结构复杂,工作频率最大为50Hz。相应地,电调的刷新速率也都为50Hz。多旋翼与其它类型飞机不同,不使用舵机,而是由电调直接驱动,其响应速度远超舵机。
电机
多旋翼的电机主要以无刷直流电机为主,将电能转换成机械能 。
无刷直流电机
根据转子的位置,无刷直流电机可以进一步分为外转子电机和内转子电机。外转子电机可以提供更大的力矩,因此更容易驱动大螺旋桨而获得更高效率
电机尺寸
直径 +高度 2212:定子直径是22 ,定子高度是12
KV值
空载时,加1V电压得到的电机转速
匝数多,kv小,扭力大,转速低,带大奖,效率高
空载电流
空载时,电机加1V电压测得的电流
电机效率
机械功率/电功率
电池
电压
单节电压3.7V, 3S1P表示3片锂聚合物电池的串联,电压是11.1V,其中:S是串联, P表示并联。又如2S2P电池表示2片锂聚合物电池的串联,然后两个这样的串联结构并联,总电压是7.4V,容量是单个电池的两倍
容量
电池的容量是用毫安时来表示的。 5000毫安时的电池表示该电池以5000毫安的电流放电可以持续一小时。但是,随着放电过程的进行,电池的放电能力在下降,其输出电压会缓慢下降,所以导致其剩余电量与放电时间并非是线性关系 。
放电倍率
充放电倍率=充放电电流/额定容量
例如:额定容量为100Ah的电池用20A放电时,其放电倍率为0.2C。电池放电倍率是表示放电快慢的一种量度,越大表明放电越快。 锂聚合物电池一般属于高倍率电池,可以给多旋翼提供动力。
RC

油门有直接油门(不自动回中)+增量油门(自动回中)
频率:72MHZ或2.4G
6通道数接收机
遥控器
FS-i6 遥控器
M6C遥控器
数传Telemetry
数传(Telemetry)模块用于实现飞控与地面站(如 Mission Planner、QGroundControl)之间的数据通信,便于远程监控飞行状态、调整参数及执行任务上传等操作。
433Mhz和915Mhz
图传
摄像头+云台+图传发射机
图传接收机+屏
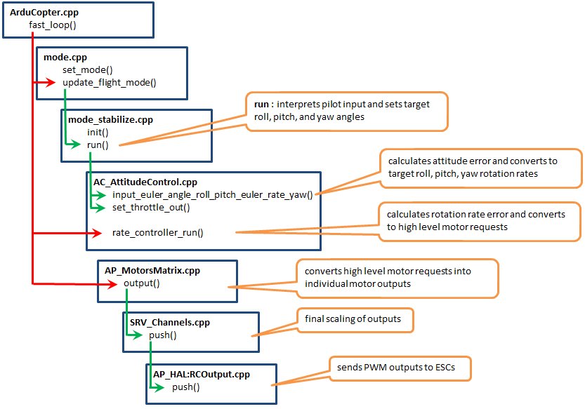
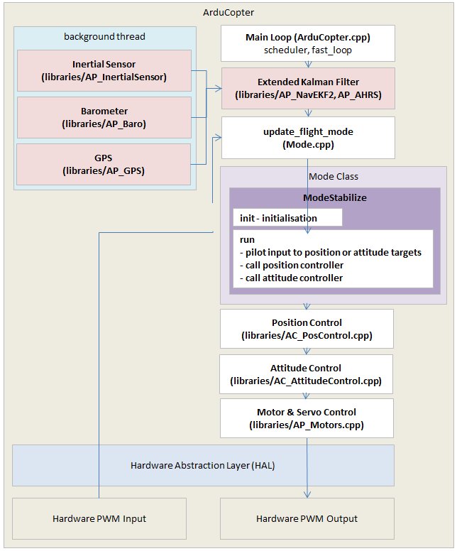
Pixhawk
Pixhawk® is an independent open-hardware project
Pixhawk is the reference hardware platform for PX4, and runs PX4 on the NuttX OS.
The PX4 Project uses Pixhawk Standard Autopilots as reference hardware.
These are the controllers that are fully compatible with the Pixhawk standard (including use of trademarks) and
that are still being manufactured.
- Holybro Pixhawk 4 (FMUv5)
- Holybro Pixhawk 4 Mini (FMUv5)
- Drotek Pixhawk 3 Pro (FMUv4)
- mRo Pixracer (FMUv4)
- CUAV Pixhack v3 (FMUv3)
- Hex Cube Black (FMUv3)
- mRo Pixhawk (FMUv2)
FMUv
FMUv2: Single board with STM32427VI processor (Pixhawk 1 (Discontinued), pix32, Pixfalcon, Drotek DroPix)
FMUv3: Identical to FMUv2, but usable flash doubled to 2MB (Hex Cube Black,CUAV Pixhack v3,mRo Pixhawk, Pixhawk Mini (Discontinued))
FMUv4: Increased RAM. Faster CPU. More serial ports. No IO processor (Pixracer)
FMUv4-PRO: Slightly increased RAM. More serial ports. IO processor (Pixhawk 3 Pro)
FMUv5: New processor (F7). Much faster. More RAM. More CAN buses. Much more configurable. (Pixhawk 4,CUAV v5,CUAV V5+,CUAV V5 nano)
FMUv5X: New processor (F7). Much faster, Modular design. More reliable. More Redundancy. More RAM (1MB). More CAN buses. Much more configurable & customizable. (Pixhawk 5X, Skynode)
FMUv6C: (Holybro Pixhawk 6C Mini, Holybro Pixhawk 6C)
FMUv6X: (CUAV Pixhawk V6X,Holybro Pixhawk 6X)
FMUv6X-RT: Faster MCU core (1GHz) (vs 480Mhz on 6X). More RAM (2Mb). More flash (64Mb) (2Mb on v6X/v5X). (Holybro Pixhawk 6X-RT)
国内pixhawk2.4.8
淘宝卖的pixhawk2.4.8对应的国际版本是Pixhawk 1,内核是FMUv2,因为Pixhawk开源的FMUv2的原理图版本是PX4FMUv2.4.5,国内进行了改版,因此叫pixhawk2.4.8